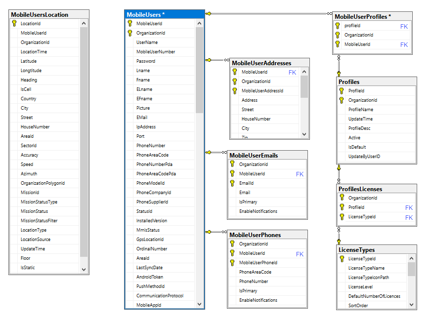
User Schema Tables

The tables included in the Users schema are as follows:

In order to join tables in a query, you must include the OrganizationId and the specific Foreign Key. The OrganizationId field exists in every table.

Table Primary Key Foreign Key Details
MobileUsers

Combination of:

  • MobileUserId
  • OrganizationId
  Contains all users. Each user has a username, contact information such as phone and email, IPAddress, Port, InstalledVersion, LastSyncDate.
MobileUsersLocations LocationId   Contains historical locations of users. Locations are stored for 14 days by default, unless configured otherwise.
MobileUserAddresses

Combination of:

  • MobileUserId
  • OrganizationId
  • MobileUserAddressId

MobileUserId

Contains users addresses.
MobileUserEmails

Combination of:

  • OrganizationId
  • MobileUserId
  • EmailId

MobileUserId

Contains users emails.
MobileUserPhones

Combination of:

  • OrganizationId
  • MobileUserId
  • MobileUserPhoneId

MobileUserId

Contains users phone numbers.
MobileUserProfiles

Combination of:

  • ProfileId
  • OrganizationId
  • MobileUserId
  • ProfileId
  • MobileUserId
This table connects the user to a single profile, even though it’s a many-to-many table.
Profiles

Combination of:

  • ProfileId
  • OrganizationId

 

This many-to-many relation table connects the user's permissions and the license that the user consumes.
ProfileLicenses

Combination of:

  • OrganizationId
  • ProfileId
  • LicenseTypeId
  • ProfileId
  • LicenseTypeId
This many-to-many relation table between Profiles and Licenses defines which licenses each profile consumes.
LicenseTypes LicenseTypeId   This table contains the list of licenses for the entire system.

The relationship between tables are displayed as follows:

Key: